为深入推进经侦“信息化建设、数据化建设”进程内蒙古公安app下载,落实“为群众办实事”的政策方针内蒙古公安app下载,实现公安经侦业务互联网办理,解决涉众型投资受损群体人员信息体量大,登记难等问题,内蒙古公安厅“互联网+”政务服务平台研发了我区涉众型投资受损群众信息登记平台,目前已正式上线运行。
内蒙古公安厅互联网+政务服务平台
正式系统地址内蒙古公安app下载:https://zwfw.gat.nmg.gov.cn/
手机站 安卓版APP 公众号
测试环境地址内蒙古公安app下载:http://116.113.108.246:27529/
首先点击注册,用户注册 ,选择个人用户或法人用户注册。
用户注册成功后,输入用户名、密码、随机验证码,点击登录。
投资受损群众信息登记
选择涉众型投资受损群众信息登记,点击涉众型投资受损群众信息登记,进入投资受损群众信息登记界面。
点击详细按钮,弹出群众信息登记界面录入相应案件信息。
点击前往登记,仔细阅读登记须知。
勾选同意按钮,点击确定,跳转涉众型投资受损群众信息登记
基本信息
投资信息
转账方式:
现金方式:
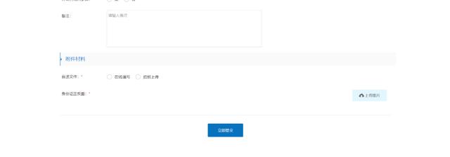
附件材料
在线填写:
拍照上传:
填写完成后,提交后等待公安经侦审核。
该平台同步开通了PC端,手机移动端APP和微信公众号三个信息登记入口,全区各地公安机关经侦部门可将本单位办理的涉众型经济犯罪类案件登记,案件中涉及的投资受损群众可自行注册登录内蒙古公安厅“互联网+”政务服务平台(https://zwfw.gat.nmg.gov.cn/)或手机下载“内蒙古自治区公安政务服务APP
供稿单位:公安厅经侦总队
编 辑:张学俭 赵莉丽
校 对:魏汉中 戴紫君
© 版权声明
文章版权归作者所有,未经允许请勿转载。

版权声明:
1、IT大王遵守相关法律法规,由于本站资源全部来源于网络程序/投稿,故资源量太大无法一一准确核实资源侵权的真实性;
2、出于传递信息之目的,故IT大王可能会误刊发损害或影响您的合法权益,请您积极与我们联系处理(所有内容不代表本站观点与立场);
3、因时间、精力有限,我们无法一一核实每一条消息的真实性,但我们会在发布之前尽最大努力来核实这些信息;
4、无论出于何种目的要求本站删除内容,您均需要提供根据国家版权局发布的示范格式
《要求删除或断开链接侵权网络内容的通知》:https://itdw.cn/ziliao/sfgs.pdf,
国家知识产权局《要求删除或断开链接侵权网络内容的通知》填写说明: http://www.ncac.gov.cn/chinacopyright/contents/12227/342400.shtml
未按照国家知识产权局格式通知一律不予处理;请按照此通知格式填写发至本站的邮箱 wl6@163.com
1、IT大王遵守相关法律法规,由于本站资源全部来源于网络程序/投稿,故资源量太大无法一一准确核实资源侵权的真实性;
2、出于传递信息之目的,故IT大王可能会误刊发损害或影响您的合法权益,请您积极与我们联系处理(所有内容不代表本站观点与立场);
3、因时间、精力有限,我们无法一一核实每一条消息的真实性,但我们会在发布之前尽最大努力来核实这些信息;
4、无论出于何种目的要求本站删除内容,您均需要提供根据国家版权局发布的示范格式
《要求删除或断开链接侵权网络内容的通知》:https://itdw.cn/ziliao/sfgs.pdf,
国家知识产权局《要求删除或断开链接侵权网络内容的通知》填写说明: http://www.ncac.gov.cn/chinacopyright/contents/12227/342400.shtml
未按照国家知识产权局格式通知一律不予处理;请按照此通知格式填写发至本站的邮箱 wl6@163.com